A rapidly structured aircraft concept design method based on generative artificial intelligence
Tsinghua University Press
image:
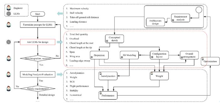
By focusing on the parts of the aircraft concept design process that require a lot of expertise, the possibility of using LLMs to replace designers in performing these specific tasks is considered. By identifying tasks that are highly dependent on experience, such as concept solution generation and overall layout parameter estimation, and combining the prior knowledge advantages of LLMs, an LLM-in-loop aircraft concept design workflow is proposed.
view moreCredit: Mingqiang Luo, Beihang University
The conceptual design stage is a key step in aircraft development, laying the foundation for performance, efficiency and innovation. Traditionally, this process relies heavily on experienced designers to iterate designs based on design theory, design experience, and engineering calculations, which places high demands on designers' design experience and professional skills. With the continuous improvement of aircraft design requirements and the continuous expansion of application scenarios, it is necessary to explore new conceptual design methods to free designers from a large amount of low-value, highly repetitive, and experience-dependent work, and conduct broader design exploration.
Recently, a team led by Mingqiang Luo from Beihang University, China first proposed a method for rapid generation of aircraft concept solutions based on generative artificial intelligence. They studied the framework of aircraft concept design using large language models under zero-shot and few-shot prompts, developed a prototype system, and used engineering evaluation methods to evaluate the feasibility, novelty, and usefulness of the concept solutions. This work demonstrates the application potential of general generative artificial intelligence such as large language models in the field of aircraft conceptual design, which is expected to improve the efficiency of the conceptual stage in the current aircraft design process, and provides a reference paradigm for the application of general large language models in the field of engineering design.
“In this study, we selected multiple versions of general large language models from four series-GPT, Gemini, Llama, and Qwen, as the basic models. Then, we combined the CO-STAR prompt framework, the aircraft conceptual design scheme, and actual design cases to design three design prompts under zero-shot and few-shot conditions, and conducted conceptual solution design based on the developed prototype system. Then, we used expert evaluation methods and engineering estimation methods to compare the solutions generated by LLMs with those designed by engineers. The results show that the general LLM has the conceptual scheme design capability comparable to that of professional aircraft design engineers, and has good adaptability to different design requirements such as military and civilian use, as well as different design scenarios such as rapid design and innovative design.” said Mingqiang Luo, professor from the School of Aeronautical Science and Engineering, Beihang University, whose research interests focus on the field of intelligent design methods for aircraft.
“We noticed that when faced with the same design task, the parameter size of LLM significantly affects its conceptual design capabilities. When we used five versions of different parameter magnitudes from the Qwen 2 series to perform zero-shot aircraft conceptual design tasks, we found that the solutions generated by the model when the parameter size was 0.5B/1.5B/7B were completely unusable, while when the model parameters reached 57B and above, the scores of its solutions were close to those of human designers. Interestingly, by adding only 1 design example to the prompt, the design capabilities of the small parameter version model can be significantly improved, and the design solutions did not show obvious correlation with the prompt shots.” Said Mingqiang Luo.
“This design paradigm is not to completely replace human engineers,” Mingqiang Luo emphasized. “Rather, we hope to use generative artificial intelligence technology to help human engineers to complete low-value, highly repetitive tasks such as design intent identification and design parameter estimation in the early stages of design, so that human designers can focus more on design innovation, design decision-making and key technology research.”
In the next stage of research, the team plans to expand from the conceptual design stage to other stages of the design life cycle, such as requirements analysis and detailed design. The research will integrate the "memory", "reasoning" and "reflection" capabilities of the LLMs with professional design tools, such as SysML, CATIA, Matlab and other modeling and simulation tools to achieve iterative design. “Our ultimate goal is to form a set of intelligent human-machine collaborative aircraft design methods and create an aircraft intelligent design co-pilot for aircraft designers,” said Mingqiang Luo, “supporting aircraft design activities throughout the entire life cycle from conceptual design to detailed design.”
The research team also includes Yao Tong, Shangqing Ren and Zheng Zhang, from the School of Aeronautical Science and Engineering of Beihang University, and Chenguang Xing and Ziliang Du from the Chinese Aeronautical Establishment.
Original Source
Yao TONG, Mingqiang LUO, Shangqing REN, Zheng ZHANG, Chenguang XING, Ziliang DU. A rapidly structured aircraft concept design method based on generative artificial intelligence [J]. Chinese Journal of Aeronautics, 2025, https://doi.org/10.1016/j.cja.2025.103629.
About Chinese Journal of Aeronautics
Chinese Journal of Aeronautics (CJA) is an open access, peer-reviewed international journal covering all aspects of aerospace engineering, monthly published by Elsevier. The Journal reports the scientific and technological achievements and frontiers in aeronautic engineering and astronautic engineering, in both theory and practice. CJA is indexed in SCI (IF = 5.7, Q1), EI, IAA, AJ, CSA, Scopus.
Journal
Chinese Journal of Aeronautics
Article Title
A rapidly structured aircraft concept design method based on generative artificial intelligence
No comments:
Post a Comment